Lucanet bringt ersten KI-Tagger Agent für XBRL-Reporting in den Markt
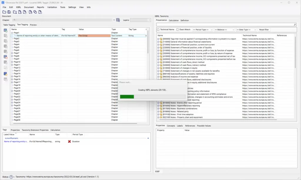
Lucanet setzt einen neuenStandard im XBRL-Reporting: Mit dem branchenweit ersten KI-Tagger Agent ist ab sofort eine Lösung verfügbar, die das vollständige narrative Tagging von Finanzberichten automatisiert. Damit verkürzt Lucanet einen der zeitaufwendigsten Schritte im ESEF-Compliance-Prozess drastisch.
Der KI-gestützte Multi-Agent-Ansatz erreicht eine Übereinstimmung von über 80 Prozent gegenüber manuellem Tagging. Aufgaben, die bislang mehrere Tage beanspruchten, lassen sich nun in Minuten bis wenige Stunden erledigen.

Der ESEF-konforme Tagger Agent unterstützt mehrere europäische Sprachen und ermöglicht CFOs sowie Finanzteams schnellere, konsistente und prüfungsfertige XBRL-Reports – bei weiterhin gesicherter menschlicher Endkontrolle.
Link: Die CFO Solution Platform. Cloud-first. KI-gestützt :: Lucanet
